Bill of Materials Management
Maintain control, speed, and traceability — from component design to regulatory submission.
We are trusted by:






Bring Clarity to Complex Assemblies
- Automatic generation of BOM’s from assemblies
- Modify modelled quantities
- Create non-modelled parts
- BOM comparison utility
- Publishes full BOM information to an ERP or MRP system
DDM helps you manage BOMs with less effort, fewer risks, and more clarity — across teams, systems, and product lines.
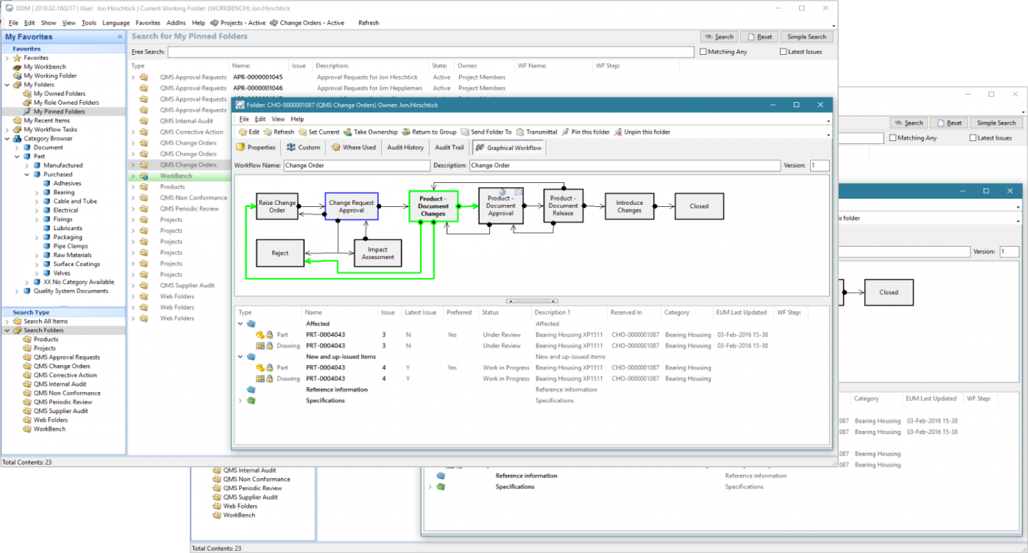
DDM gives you complete control over multi-level Bills of Materials — ensuring every part, version, and change is structured, approved, and traceable. Whether you’re building combination products or Class III devices, DDM keeps your BOM aligned with your design and compliance records.
Full Lifecycle Traceability
Every component and sub-assembly is versioned, linked to approvals, and logged. Easily align BOMs with your DHF, DMR, and DHR — and demonstrate compliance at any stage.
Supports Complex Structures.
Handle nested BOMs, reused components, variants, and configuration changes — all within a structured environment that’s easy to maintain and scale.
Works With Your Existing Stack
DDM integrates with your CAD tools, QMS, and ERP — creating a connected system that reduces manual work and improves data consistency.
Integrated with Design & Quality
Your BOM connects directly to design files, QA records, and documentation. No duplication, no disconnected systems — just a clear, centralised view across the product lifecycle.
Structured Change Control
BOM updates follow gated workflows, with role-based reviews and electronic signatures. Approvals are captured in full alignment with FDA 21 CFR Part 11.
Confidence Through
Full Traceability
DDM ensures complete traceability across every part, change, and approval in your BOM. By versioning components and linking them directly to DHF, DMR, and DHR documentation, teams can demonstrate regulatory compliance at any stage — from design through to submission — with minimal manual oversight.


Smarter, Connected BOM Management
Built to handle real-world complexity, DDM supports non-modelled parts, reused components, and configuration variants in a structured, scalable environment. By integrating directly with your design and ERP systems, it eliminates duplication, streamlines updates, and ensures a single source of truth across teams and product lifecycles.
Why Choose DDM?
When it comes to managing product data and processes, not all PLM systems are built equally. Here’s what sets DDM apart:
75+
countries have manufacturing teams running DDM.
95+
of users say DDM improved version control and compliance
30+
years of development, trusted by SMEs and global manufacturers alike.
60%
of DDM customers replaced spreadsheets or file servers.
Streamline Product Development with DDM PLM
Accelerate innovation, ensure compliance, and take control of your product data with DDM’s powerful PLM platform — trusted by regulated industries worldwide.
Sectors we cover
Built for your industry’s complexity.

Consumer Products
Bring products to market faster with accurate and coordinated workflows.

Aerospace & Defense
Strict versioning, secure supplier access, and audit-ready records.

Medical & Life Sciences
ISO and FDA standards with traceable history & approvals.

Engineering Services
CAD and documentation in a central, versioned workspace.
What our users think
Brilliantly easy & brilliantly powerful
Trusted by thousands of industry leaders to deliver time-saving value across sectors — from defence to healthcare and beyond.

“We struggled for years with a paper system until we implemented DDM. Data management has become second nature, everything is stored and completed in DDM”

“It’s been very impressive! The ability of DDM to be very quickly adapted and configured to meet our business needs. It goes beyond just data control and CAD…”
Frequently Asked Questions
FAQs
Whether you’re exploring DDM for the first time or looking to get more out of your current setup, this FAQ covers the most common questions about our platform, integrations, setup, and support.
If you don’t see what you’re looking for, our team is always here to help.
DDM is built for engineers, designers, and manufacturers who use tools like SOLIDWORKS, AutoCAD, Creo, and Siemens NX. It’s especially valuable for small to mid-sized businesses looking for scalable data control without expensive IT overhead.
DDM is built for engineers, designers, and manufacturers who use tools like SOLIDWORKS, AutoCAD, Creo, and Siemens NX. It’s especially valuable for small to mid-sized businesses looking for scalable data control without expensive IT overhead.
DDM is built for engineers, designers, and manufacturers who use tools like SOLIDWORKS, AutoCAD, Creo, and Siemens NX. It’s especially valuable for small to mid-sized businesses looking for scalable data control without expensive IT overhead.
DDM is built for engineers, designers, and manufacturers who use tools like SOLIDWORKS, AutoCAD, Creo, and Siemens NX. It’s especially valuable for small to mid-sized businesses looking for scalable data control without expensive IT overhead.
DDM is built for engineers, designers, and manufacturers who use tools like SOLIDWORKS, AutoCAD, Creo, and Siemens NX. It’s especially valuable for small to mid-sized businesses looking for scalable data control without expensive IT overhead.
DDM is built for engineers, designers, and manufacturers who use tools like SOLIDWORKS, AutoCAD, Creo, and Siemens NX. It’s especially valuable for small to mid-sized businesses looking for scalable data control without expensive IT overhead.
Streamline Product Development with DDM PLM
Accelerate innovation, ensure compliance, and take control of your product data with DDM’s powerful PLM platform — trusted by regulated industries worldwide.


