if (Modernizr.touch) {
}

In today’s competitive climate it is vital to be in charge of your business processes. DDM’s workflow allows you to automate your business processes and bring them under control. There are no limits on the number of different workflows you can build to manage your business processes. From engineering change, to new product development or even simple document signoff.


Automate all your business processes!


True business workflow tool

Goes beyond just a formal state based change system,  manage all your business processes

Interactive Graphical Preview

Speeds up approval processes & provides full traceability

End to the paper chase

Minimises costly manual error & miscommunication

Audit Trail for ISO and FDA Compliance

Significantly enhances operational efficiency, know who, what, when and where you are in your process

Formal or Informal, your choice

You choose to put files through a Workflow or make informal state changes based on user permissions

No Programming Required

Less than a day’s training and you will be building and deploying your own workflows

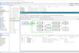
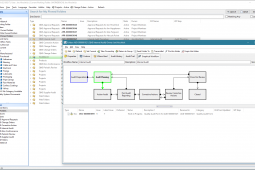
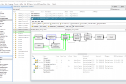
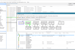
Below workflows available out of the box…

We will always strive to give you as much value out of the base product, making it even easier & quicker for your business to become as efficient and effective as possible.
Identify problems, reduce risk and prevent recurrence.

*All workflows are a generic start point and can be modified to suit customers individual requirements


  • New Product Development

  • Non Conformance

  • Internal Audit

  • Change Order

  • Corrective Action CAPA



Click below to view and download our ‘DDM Workflow PDF’ to get a closer look at each workflowWorkflow PDF

Quick links to more of DDM’s fucntionailty




Product Video Links

Want to see more of our product videos? Click on any of the links below to see more